Intro
This guide is to help you and your team understand and navigate the NCR Silver POS with how to perform the following basics:
Contents:
-
Starting and Ending a Financial Shift
-
Logging Out (ending shift)
-
Navigation around the POS
- Home Screen
-
POS Screen
-
Quick Service Mode
-
Table Service Mode
-
- Categories
- Products
-
Adding items to the ticket
- Adding an item to the ticket Multiple Quantities of an item
- Ungrouping an item on POS
- Deleting an item
- Delete Whole Ticket
-
Discounts
- Automatic Discounts
- Manual Discounts
- Line Discounts
- Ticket Discounts
-
Payment at the POS
- Menu after Payment Button
- Cash
- Card
- Loyalty
-
Refunds
- How to Refund
-
Recalling a ticket to Reprint
- How to recall a saved ticket, or Reopen a ticket for Reprint
Starting and Ending a Financial Shift
Logging IN and Starting the Financial Shift
- To login, you must start the NCR Silver App if it is not running already

- You will then be presented with the following login screen, in which you should type your provided PIN number, and select, "LOGIN"

- You will then be presented with the NCR Silver Dashboard, select "Clock In" to create your clock in record.

- The dashboard (also know as the the Home Screen) will now present you with more options. To start the Financial Shift, select "Point of Sale"

- You will be prompted to confirm, select "Yes"

[Important]
Each user needs to clock in and create a new financial shift individually. Depending on if you have a “Mac Mini Server” in your setup (do check with us);
With a Server
- Your shifts are shared across the tills if you have more than 1
Without a Server
- You need to create a clock-in and financial shift on each till
Resolving Open Orders
When you log in you may be presented with a prompt for previous shifts, ensure the manager reviews the previous shifts and open tickets as these should have been closed on the previous days business and will affect the sales in your reporting
It is essential that you close your financial shift and clock out at the end of your working day. Please see ending your day for more information
The prompt will look like this;

If you ignore you can continue to make the new shift. If you view open activity you will see something like the below;

Force close will just close everything straight away. You can choose to view the open orders first and decide what to do with them, and also you can operate the clock out and end shift from here.
NOTE: If you force close, or choose to pay off the transactions they will be posted to today’s business rather than the date the order so will affect your reporting.
Logging Out to POS - Not ending shift
You can log out of the POS using a couple of different methods if you are stepping away from the till and someone else might need to use it. The button is the log-off button.

When on the POS screen, you have a selection of buttons in the top left. Use the log-off button here to exit straight back to the pin entry screen. You do not need to use the back button and then log off you can log straight off from here.

When on the Home screen you have the below selection, use the log off button to exit back to the pin entry screen

If you have an open ticket, when choosing log-off or returning back to the home screen you will be prompted to save the ticket. If the items on the ticket need to be printed in the kitchen they will automatically be sent when logging off/saving the ticket. Be sure to check you have no open orders when finishing your shift. If you do you will need to transfer them to another user.
Subsequent Logins
To login again you just enter your pin number and it will take you to the last screen you were on before you pressed the log-off button.
Navigating the POS
Home Screen
The Home screen is the screen you see when you log into the POS, or when you press the button from within the POS screen


POS Screen
The POS screen is accessed using the Point of Sale Button on the Home Screen.

Once you have pressed this button you will then see (if in doubt about the below do contact us);
the main POS Screen in quick service mode
Table Plan / Tab Plan when you are in Table service mode

Categories
Categories are Listed at the Bottom. The Green dots mean that you can swipe to see more categories

Products
The products are listed similarly as below. The green dot at the bottom means you can swipe to see more categories

Adding items to the ticket
You simply press on the item. If the item has variations/modifiers then they will load automatically as required. The items added will then appear in the “Ticket” section. In the below example Chicken Hotbox was pressed
Variation Of Item
Some products will have Variations, you have to select the variations to be able to continue

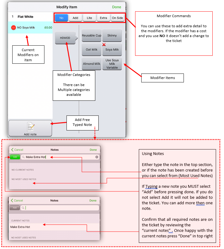
Modifiers
Some products will have modifiers, depending on the properties of the modifier you might be forced to select 1 item, multiple items, etc. To remove a Modifier Press on
Next to modifier in the current modifiers list and press delete

Adding Multiple Quantities of an Item.
Once item is on the POS press the number to the left of the item name, this will load a box which gives you the choice to enter multiples of the product

Ungrouping an item on POS
If you add multiple quantities onto the POS and then need to ungroup to modify/add a note to just one of them then you can just swipe on the product which will load a new menu, and choose ungroup.

It will then create 1x the item for how many were ordered
Deleting an Item
You can delete an item by swiping on the item in the ticket and then choosing delete. If this has already been sent to a kitchen printer you may require manager privileges to remove it from the ticket.
Delete Whole Ticket
You can delete the whole ticket using the delete ticket button at the bottom. If this has already gone to the kitchen this will count as a void and may require a manager to remove from the ticket.
Discounts
Discounts are set up in the Backoffice either by your head office or by Centegra depending on the circumstances.
Automatic Discounts
Automatic discounts will apply when all the conditions are met, they cannot be removed from the ticket.

Manual Discounts
Manual discounts are accessed by pressing ticket discount at the bottom of the POS Screen

This will then open the discount screen and show available discounts.

You can just select the discount required and it will be applied
Line Discount
Line discounts apply to an individual line on the ticket Swipe on the item you want to apply the individual discount too and choose “line discount”

You will then get a similar prompt to the ticket discounts and you choose the required discount

Ticket Discounts
Ticket discounts will show discounts that are applied to the whole ticket, i.e. a % off or £ off. If there are items that qualify for a pre-set discount (I.e. a meal deal) then these will appear here also.
You can apply multiple discounts to a ticket. If there is already a discount on the ticket when you press ticket discount it will show already applied discounts. You need to press New and it will show additional discounts that can be applied. Greyed-out ones will not be available to add again.

Payment at the POS
Menu after Payment Button
After pressing Pay you will see the following appear (any kitchen tickets will also be sent at this point)

Cash
Cash Payment – You can either Use the quick cash amounts or if you want to free type the amount of cash in, press the cash button. You will again have access to the quick cash amounts or free type of the amount due.
Card
Card Payment – This will ask you to confirm the card amount, press exact amount and it will be sent to the EMV to receive payment from the card
Loyalty
If you have Loyalty active then press the loyalty button to add the customer to the ticket to gain points, or add “Loyalty Rewards if they qualify”
Refunds
To Refund press
on the button whilst on the POS screen, or tables screen. From the List that appears choose “refund mode”

This will then load refund mode, it shows the refund in the ticket section of the sales screen.

From here, add the items which you want to refund. When items have been selected press the Refund button to enter the payment screen and choose the method of payment to refund.
Recalling a Ticket to Reprint
How to Quick Reprint the last transaction paid on the till
When on a brand new ticket you have the “Reprint Last” option

This will disappear as soon as items are added to the current ticket
How to Recall a saved ticket, or Reopen a ticket
To recall a saved ticket press
and choose Recall/Reprint

You will then be presented with a screen showing open and closed tickets

To Reopen the ticket press on the desired ticket and choose reopen



